Criminali sfruttano la vulnerabilità DLL sideloading di OneDrive per lanciare campagne di cryptojacking
di Alberto Falchi pubblicata il 11 Ottobre 2022, alle 11:01 nel canale Security
I ricercatori di Bitdefender hanno individuato una serie di campagne di attacchi criptojacking contro OneDrive. Gli attaccanti usano vulnerabilità DLL sideloading note per ottenere la persistenza e venire eseguita senza essere rilevata sui dispositivi infetti
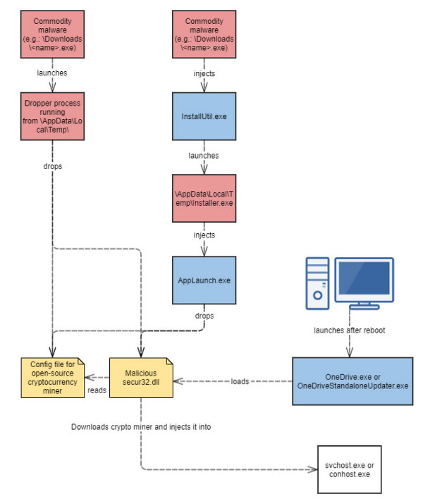
Nel periodo che va dal 1° maggio al 1° luglio, i ricercatori di Bitdefender hanno documentato una campagna di hacking che fa leva su vulnerabilità note di tipo DLL sideloading in OneDrive per effettuare operazioni di criptojacking. In questi casi, i criminali informatici non sottraggono dati riservati né ricattano le vittime tramite ransomware, ma sfruttano la potenza di calcolo dei sistemi violati per minare criptovalute. Va però detto che le stesse vulnerabilità potrebbero venire usare per scagliare altri tipi di attacco.
La vulnerabilità DLL Side-Loading di OneDrive
La tecnica di attacco del DDL Sideloading è relativamente semplice: gli attaccanti confezionano una libreria dal nome secure32.dll e la caricano sul computer di una vittima nella cartella %LocalAppData%\Microsoft\OneDrive. Fatto questo configurano il registro di Windows in modo da avviare onedrive.exe a ogni riavvio del computer, così da garantirsi la persistenza nel sistema.

Questa libreria modificata non farà altro che scaricare dei miner open source da Internet e sfruttare le risorse di calcolo del computer vittima per minare criptovalute. Basterebbe però poco a un accattante per modificare la secure32.dll per avviare un ransomware o altri tipi di malware. Attualmente Bitdefender ha identificato questo tipo di attacco sui computer di circa 700 vittime.
Al contrario di altre tipologie di attacchi, in questo caso non viene usato un server C&C (Command & Control) per gestire da remoto complesse operazioni. L'unico modo con cui il malware di cryptojacking comunica con gli attaccanti è tramite un canale Telegram, usato per inviare i dati delle vittime ai malvivemnti.
C'è da dire che questo tipo di attacco è anomalo: utilizzando le risorse di calcolo di semplici computer, difficilmente è possibile ottenere grandi cifre. Lo confermano i ricercatori stessi: spiegando che mediamente questa campagna ha generato ricavi illeciti per l'equivalente di 13 dollari a computer infettato. Come già detto, però, modificando il payload del malware i danni potrebbero essere ben più estesi. Il consiglio è quello di aggiornare tutti i sistemi e, inevitabilmente, utilizzare dei sistemi di protezione per gli endpoint. Bitdefender Endpoint Security Tools, per esempio, è in grado di identificare questa minaccia e bloccarla prima che venga installata sul sistema.
A questo indirizzo, è possibile accedere a un white paper che descrive nel dettaglio le modalità di attacco.











Axitea, la sicurezza convergente al banco di prova tra robot e IA
Insta360 Ace Pro 2 e Xplorer Grip Pro Kit: quando l'action camera vuole diventare una compatta
Più di un semplice stabilizzatore: l'Osmo Mobile 8P introduce il controllo remoto con schermo
Il razzo spaziale SpaceX Starship ha completato il Wet Dress Rehearsal, Flight 12 è ora previsto non prima del 20 maggio
Mammotion presenta la sua gamma di robot per prato e piscina (sì, ora esce da solo dall'acqua)
The Android Show 2026: tutte le novità per l'ecosistema mobile annunciate da Google








2 Commenti
Gli autori dei commenti, e non la redazione, sono responsabili dei contenuti da loro inseriti - infoI ricercatori di Bitdefender hanno individuato una serie di campagne di attacchi criptojacking contro OneDrive. Gli attaccanti usano vulnerabilità DLL sideloading note per ottenere la persistenza e venire eseguita senza essere rilevata sui dispositivi infetti
Oh!.. ma questi ricercatori di bitdefender "ce li hanno proprio quadrati!"
La vulnerabilità Dll sideloading la sfrutta da anni, anche la mia vicina di casa
90enne (con tutto rispetto alla mia vicina)
Siamo messi veramente male!
Devi effettuare il login per poter commentare
Se non sei ancora registrato, puoi farlo attraverso questo form.
Se sei già registrato e loggato nel sito, puoi inserire il tuo commento.
Si tenga presente quanto letto nel regolamento, nel rispetto del "quieto vivere".